Laravel 8.x(LaraBBS) 部署至 阿里云 ECS,基于 MySQL、Redis、Supervisor、Crontab 实现
1、Laravel 8.x(LaraBBS) 在本地开发环境已经实现。如图1
2、基于 Xshell 7,登录至 阿里云 ECS。查看操作系统版本。列出所有版本信息,执行命令:lsb_release -a。版本:CentOS 7.7。如图2
[root@iZ23wv7v5ggZ ~]# lsb_release -a LSB Version: :core-4.1-amd64:core-4.1-noarch Distributor ID: CentOS Description: CentOS Linux release 7.7.1908 (Core) Release: 7.7.1908 Codename: Core
3、参考网址:https://oneinstack.com/ ,基于 OneinStack 来部署。由于此 ECS 中之前已经基于 OneinStack 部署过网站。因此,一些步骤会跳过。事先将云盘创建快照备份,以防万一造成数据损失。如图3
4、建议在快照进度等于 100%,即状态成功后,才开始操作 ECS。如图4
5、在 ECS 上已经部署成功的网址:https://www.shuijingwanwq.com/ 。参考网址:https://www.shuijingwanwq.com/2016/04/25/1050/
6、目录:/root/oneinstack 早已经存在。如图5
7、查看当前的 PHP 版本:7.4。如图6
[root@iZ23wv7v5ggZ oneinstack]# php -v
PHP 7.4.0 (cli) (built: Dec 5 2019 11:56:30) ( NTS )
Copyright (c) The PHP Group
Zend Engine v3.4.0, Copyright (c) Zend Technologies
with Zend OPcache v7.4.0, Copyright (c), by Zend Technologies
8、升级脚本工具,不影响正在运行环境。执行命令:/upgrade.sh –oneinstack。如图7
[root@iZ23wv7v5ggZ oneinstack]# ./upgrade.sh --oneinstack ####################################################################### # OneinStack for CentOS/RedHat 6+ Debian 8+ and Ubuntu 14+ # # Upgrade Software versions for OneinStack # # For more information please visit https://oneinstack.com # ####################################################################### Congratulations! OneinStack upgrade successful! [root@iZ23wv7v5ggZ oneinstack]#
9、参考网址:https://oneinstack.com/install/ ,添加虚拟主机,执行命令:./vhost.sh。报错:Error: Create Let’s Encrypt SSL Certificate failed! 。原因在于不存在相应的 DNS 记录。如图8
[root@iZ23wv7v5ggZ oneinstack]# ./vhost.sh ####################################################################### # OneinStack for CentOS/RedHat 7+ Debian 8+ and Ubuntu 16+ # # For more information please visit https://oneinstack.com # ####################################################################### What Are You Doing? 1. Use HTTP Only 2. Use your own SSL Certificate and Key 3. Use Let's Encrypt to Create SSL Certificate and Key q. Exit Please input the correct option: 3 Please input domain(example: www.example.com): app-wangqiang-larabbs.shuijingwanwq.com domain=app-wangqiang-larabbs.shuijingwanwq.com Please input the directory for the domain:app-wangqiang-larabbs.shuijingwanwq.com : (Default directory: /data/wwwroot/app-wangqiang-larabbs.shuijingwanwq.com): Virtual Host Directory=/data/wwwroot/app-wangqiang-larabbs.shuijingwanwq.com Create Virtul Host directory...... set permissions of Virtual Host directory...... Do you want to add more domain name? [y/n]: n Do you want to redirect all HTTP requests to HTTPS? [y/n]: y Please enter your email: shuijingwanwq@163.com [Fri Jan 7 10:36:05 CST 2022] Unknown parameter : -m Let's Encrypt Verify error! DNS problem: NXDOMAIN looking up A for app-wangqiang-larabbs.shuijingwanwq.com [Fri Jan 7 10:36:10 CST 2022] Creating domain key [Fri Jan 7 10:36:10 CST 2022] The domain key is here: /root/.acme.sh/app-wangqiang-larabbs.shuijingwanwq.com/app-wangqiang-larabbs.shuijingwanwq.com.key [Fri Jan 7 10:36:10 CST 2022] Single domain='app-wangqiang-larabbs.shuijingwanwq.com' [Fri Jan 7 10:36:10 CST 2022] Getting domain auth token for each domain [Fri Jan 7 10:36:14 CST 2022] Getting webroot for domain='app-wangqiang-larabbs.shuijingwanwq.com' [Fri Jan 7 10:36:15 CST 2022] Verifying: app-wangqiang-larabbs.shuijingwanwq.com [Fri Jan 7 10:36:19 CST 2022] app-wangqiang-larabbs.shuijingwanwq.com:Verify error:DNS problem: NXDOMAIN looking up A for app-wangqiang-larabbs.shuijingwanwq.com - check that a DNS record exists for this domain [Fri Jan 7 10:36:19 CST 2022] Please add '--debug' or '--log' to check more details. [Fri Jan 7 10:36:19 CST 2022] See: https://github.com/Neilpang/acme.sh/wiki/How-to-debug-acme.sh Error: Create Let's Encrypt SSL Certificate failed! [root@iZ23wv7v5ggZ oneinstack]#
10、检查此域是否存在 DNS 记录。先在 DNS 中添加相应的域名:app-wangqiang-larabbs.shuijingwanwq.com 。如图9
11、再次执行命令:./vhost.sh。添加虚拟主机成功。如图10
[root@iZ23wv7v5ggZ oneinstack]# ./vhost.sh ####################################################################### # OneinStack for CentOS/RedHat 7+ Debian 8+ and Ubuntu 16+ # # For more information please visit https://oneinstack.com # ####################################################################### What Are You Doing? 1. Use HTTP Only 2. Use your own SSL Certificate and Key 3. Use Let's Encrypt to Create SSL Certificate and Key q. Exit Please input the correct option: 3 Please input domain(example: www.example.com): app-wangqiang-larabbs.shuijingwanwq.com domain=app-wangqiang-larabbs.shuijingwanwq.com Please input the directory for the domain:app-wangqiang-larabbs.shuijingwanwq.com : (Default directory: /data/wwwroot/app-wangqiang-larabbs.shuijingwanwq.com): Virtual Host Directory=/data/wwwroot/app-wangqiang-larabbs.shuijingwanwq.com Create Virtul Host directory...... set permissions of Virtual Host directory...... Do you want to add more domain name? [y/n]: n Do you want to redirect all HTTP requests to HTTPS? [y/n]: y Please enter your email: shuijingwanwq@163.com [Fri Jan 7 10:48:20 CST 2022] Unknown parameter : -m [Fri Jan 7 10:48:24 CST 2022] Single domain='app-wangqiang-larabbs.shuijingwanwq.com' [Fri Jan 7 10:48:24 CST 2022] Getting domain auth token for each domain [Fri Jan 7 10:48:29 CST 2022] Getting webroot for domain='app-wangqiang-larabbs.shuijingwanwq.com' [Fri Jan 7 10:48:29 CST 2022] Verifying: app-wangqiang-larabbs.shuijingwanwq.com [Fri Jan 7 10:48:34 CST 2022] Success [Fri Jan 7 10:48:34 CST 2022] Verify finished, start to sign. [Fri Jan 7 10:48:34 CST 2022] Lets finalize the order, Le_OrderFinalize: https://acme-v02.api.letsencrypt.org/acme/finalize/73156074/53280741960 [Fri Jan 7 10:48:37 CST 2022] Download cert, Le_LinkCert: https://acme-v02.api.letsencrypt.org/acme/cert/04ed99c0b6706b74ad4a5a19389500b0add1 [Fri Jan 7 10:48:38 CST 2022] Cert success. -----BEGIN CERTIFICATE----- xxxxxxxxxx -----END CERTIFICATE----- [Fri Jan 7 10:48:38 CST 2022] Your cert is in /root/.acme.sh/app-wangqiang-larabbs.shuijingwanwq.com/app-wangqiang-larabbs.shuijingwanwq.com.cer [Fri Jan 7 10:48:38 CST 2022] Your cert key is in /root/.acme.sh/app-wangqiang-larabbs.shuijingwanwq.com/app-wangqiang-larabbs.shuijingwanwq.com.key [Fri Jan 7 10:48:39 CST 2022] The intermediate CA cert is in /root/.acme.sh/app-wangqiang-larabbs.shuijingwanwq.com/ca.cer [Fri Jan 7 10:48:39 CST 2022] And the full chain certs is there: /root/.acme.sh/app-wangqiang-larabbs.shuijingwanwq.com/fullchain.cer Do you want to add hotlink protection? [y/n]: y Allow Rewrite rule? [y/n]: y Please input the rewrite of programme : wordpress,opencart,magento2,drupal,joomla,codeigniter,laravel thinkphp,pathinfo,discuz,typecho,ecshop,nextcloud,zblog,whmcs rewrite was exist. (Default rewrite: other): laravel You choose rewrite=laravel Allow Nginx/Tengine/OpenResty access_log? [y/n]: y You access log file=/data/wwwlogs/app-wangqiang-larabbs.shuijingwanwq.com_nginx.log nginx: the configuration file /usr/local/nginx/conf/nginx.conf syntax is ok nginx: configuration file /usr/local/nginx/conf/nginx.conf test is successful Reload Nginx...... ####################################################################### # OneinStack for CentOS/RedHat 7+ Debian 8+ and Ubuntu 16+ # # For more information please visit https://oneinstack.com # ####################################################################### Your domain: app-wangqiang-larabbs.shuijingwanwq.com Virtualhost conf: /usr/local/nginx/conf/vhost/app-wangqiang-larabbs.shuijingwanwq.com.conf Directory of: /data/wwwroot/app-wangqiang-larabbs.shuijingwanwq.com Rewrite rule: /usr/local/nginx/conf/rewrite/laravel.conf Let's Encrypt SSL Certificate:/usr/local/nginx/conf/ssl/app-wangqiang-larabbs.shuijingwanwq.com.crt SSL Private Key: /usr/local/nginx/conf/ssl/app-wangqiang-larabbs.shuijingwanwq.com.key [root@iZ23wv7v5ggZ oneinstack]# ^C [root@iZ23wv7v5ggZ oneinstack]#
12、管理FTP账号,执行命令:./pureftpd_vhost.sh 。如图11
[root@iZ23wv7v5ggZ oneinstack]# ./pureftpd_vhost.sh ####################################################################### # OneinStack for CentOS/RedHat 7+ Debian 8+ and Ubuntu 16+ # # FTP virtual user account management # # For more information please visit https://oneinstack.com # ####################################################################### What Are You Doing? 1. UserAdd 2. UserMod 3. UserPasswd 4. UserDel 5. ListAllUser 6. ShowUser q. Exit Please input the correct option: 1 Please input a username: app-wangqiang-larabbs.shuijingwanwq.com Please input the password: s0etwJ9DGm3e6CwP Please input the directory(Default directory: /data/wwwroot): /data/wwwroot/app-wangqiang-larabbs.shuijingwanwq.com Password: Enter it again: ##################################### [app-wangqiang-larabbs.shuijingwanwq.com] create successful! You user name is : app-wangqiang-larabbs.shuijingwanwq.com You Password is : xxxxxxxxxx You directory is : /data/wwwroot/app-wangqiang-larabbs.shuijingwanwq.com What Are You Doing? 1. UserAdd 2. UserMod 3. UserPasswd 4. UserDel 5. ListAllUser 6. ShowUser q. Exit Please input the correct option: q [root@iZ23wv7v5ggZ oneinstack]#
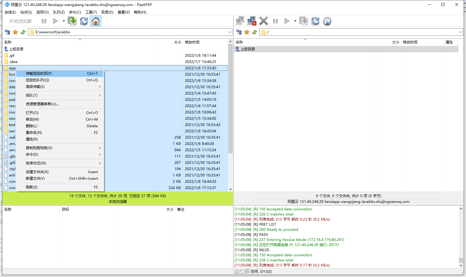
13、打开 FlashFXP,通过 FTP 上传源代码至 目录:/data/wwwroot/app-wangqiang-larabbs.shuijingwanwq.com 。如图12
14、登录阿里云 RDS 控制台,创建数据库:app_wangqiang_larabbs,且授权帐号:app_wangqiang_larabbs。如图13
15、登录 RDS 实例后,已经存在数据库:app_wangqiang_larabbs。如图14
16、编辑虚拟主机配置文件:/usr/local/nginx/conf/vhost/app-wangqiang-larabbs.shuijingwanwq.com.conf 。网站根目录添加 /public。然后重启 Nginx 服务,执行命令:service nginx restart。如图15
[root@iZ23wv7v5ggZ oneinstack]# cat /usr/local/nginx/conf/vhost/app-wangqiang-larabbs.shuijingwanwq.com.conf
server {
listen 80;
listen 443 ssl http2;
ssl_certificate /usr/local/nginx/conf/ssl/app-wangqiang-larabbs.shuijingwanwq.com.crt;
ssl_certificate_key /usr/local/nginx/conf/ssl/app-wangqiang-larabbs.shuijingwanwq.com.key;
ssl_protocols TLSv1 TLSv1.1 TLSv1.2 TLSv1.3;
ssl_ciphers TLS13-AES-256-GCM-SHA384:TLS13-CHACHA20-POLY1305-SHA256:TLS13-AES-128-GCM-SHA256:TLS13-AES-128-CCM-8-SHA256:TLS13-AES-128-CCM-SHA256:EECDH+CHACHA20:EECDH+AES128:RSA+AES128:EECDH+AES256:RSA+AES256:EECDH+3DES:RSA+3DES:!MD5;
ssl_prefer_server_ciphers on;
ssl_session_timeout 10m;
ssl_session_cache builtin:1000 shared:SSL:10m;
ssl_buffer_size 1400;
add_header Strict-Transport-Security max-age=15768000;
ssl_stapling on;
ssl_stapling_verify on;
server_name app-wangqiang-larabbs.shuijingwanwq.com;
access_log /data/wwwlogs/app-wangqiang-larabbs.shuijingwanwq.com_nginx.log combined;
index index.html index.htm index.php;
root /data/wwwroot/app-wangqiang-larabbs.shuijingwanwq.com/public;
if ($ssl_protocol = "") { return 301 https://$host$request_uri; }
include /usr/local/nginx/conf/rewrite/laravel.conf;
#error_page 404 /404.html;
#error_page 502 /502.html;
location ~ .*\.(wma|wmv|asf|mp3|mmf|zip|rar|jpg|gif|png|swf|flv|mp4)$ {
valid_referers none blocked *.shuijingwanwq.com app-wangqiang-larabbs.shuijingwanwq.com;
if ($invalid_referer) {
return 403;
}
}
location ~ [^/]\.php(/|$) {
#fastcgi_pass remote_php_ip:9000;
fastcgi_pass unix:/dev/shm/php-cgi.sock;
fastcgi_index index.php;
include fastcgi.conf;
}
location ~ .*\.(gif|jpg|jpeg|png|bmp|swf|flv|mp4|ico)$ {
expires 30d;
access_log off;
}
location ~ .*\.(js|css)?$ {
expires 7d;
access_log off;
}
location ~ /(\.user\.ini|\.ht|\.git|\.svn|\.project|LICENSE|README\.md) {
deny all;
}
location /.well-known {
allow all;
}
}
[root@iZ23wv7v5ggZ oneinstack]# service nginx restart
Redirecting to /bin/systemctl restart nginx.service
17、查看 Laravel 的伪静态配置文件,/usr/local/nginx/conf/rewrite/laravel.conf
[root@iZ23wv7v5ggZ oneinstack]# cat /usr/local/nginx/conf/rewrite/laravel.conf
location / {
try_files $uri $uri/ /index.php?$query_string;
}
[root@iZ23wv7v5ggZ oneinstack]#
18、第 13 步骤完成后,设置 Laravel 目录权限。参考网址:https://learnku.com/laravel/t/62112 。www 是我的 web 服务的 用户与用户组。目录设置为 755,所有的文件设置为 644。权限方面,已经被 OneinStack 自动设置好了的。因此,像目录:/bootstrap/cache、/storage、/public/uploads,皆无需要再设置额外的权限。如图16
19、在 ECS 中编辑文件 /data/wwwroot/app-wangqiang-larabbs.shuijingwanwq.com/.env。
20、执行数据库迁移与填充,执行成功。如图17
[root@iZ23wv7v5ggZ app-wangqiang-larabbs.shuijingwanwq.com]# php artisan migrate:refresh --seed Migration table not found. Migration table created successfully. Migrating: 2014_10_12_000000_create_users_table Migrated: 2014_10_12_000000_create_users_table (47.50ms) Migrating: 2014_10_12_100000_create_password_resets_table Migrated: 2014_10_12_100000_create_password_resets_table (29.91ms) Migrating: 2019_08_19_000000_create_failed_jobs_table Migrated: 2019_08_19_000000_create_failed_jobs_table (36.63ms) Migrating: 2019_12_14_000001_create_personal_access_tokens_table Migrated: 2019_12_14_000001_create_personal_access_tokens_table (40.31ms) Migrating: 2021_12_31_134920_add_avatar_and_introduction_to_users_table Migrated: 2021_12_31_134920_add_avatar_and_introduction_to_users_table (240.63ms) Migrating: 2021_12_31_155234_create_categories_table Migrated: 2021_12_31_155234_create_categories_table (37.03ms) Migrating: 2021_12_31_155935_seed_categories_data Migrated: 2021_12_31_155935_seed_categories_data (12.72ms) Migrating: 2021_12_31_161159_create_topics_table Migrated: 2021_12_31_161159_create_topics_table (62.53ms) Migrating: 2022_01_04_175444_create_replies_table Migrated: 2022_01_04_175444_create_replies_table (49.36ms) Migrating: 2022_01_05_101230_create_notifications_table Migrated: 2022_01_05_101230_create_notifications_table (72.61ms) Migrating: 2022_01_05_101456_add_notification_count_to_users_table Migrated: 2022_01_05_101456_add_notification_count_to_users_table (41.74ms) Migrating: 2022_01_05_114704_create_permission_tables Migrated: 2022_01_05_114704_create_permission_tables (462.25ms) Migrating: 2022_01_05_115758_seed_roles_and_permissions_data Migrated: 2022_01_05_115758_seed_roles_and_permissions_data (252.50ms) Migrating: 2022_01_05_164147_create_links_table Migrated: 2022_01_05_164147_create_links_table (40.32ms) Migrating: 2022_01_05_170327_add_references Migrated: 2022_01_05_170327_add_references (133.90ms) Migrating: 2022_01_06_094656_add_last_actived_at_to_users_table Migrated: 2022_01_06_094656_add_last_actived_at_to_users_table (25.63ms) Seeding: Database\Seeders\UsersTableSeeder Seeded: Database\Seeders\UsersTableSeeder (188.79ms) Seeding: Database\Seeders\TopicsTableSeeder Seeded: Database\Seeders\TopicsTableSeeder (1,517.44ms) Seeding: Database\Seeders\RepliesTableSeeder Seeded: Database\Seeders\RepliesTableSeeder (4,513.18ms) Seeding: Database\Seeders\LinksTableSeeder Seeded: Database\Seeders\LinksTableSeeder (25.96ms) Database seeding completed successfully. [root@iZ23wv7v5ggZ app-wangqiang-larabbs.shuijingwanwq.com]#
21、打开网址:https://app-wangqiang-larabbs.shuijingwanwq.com/ ,提示:InvalidArgumentException
No hint path defined for [sudosu]. 。如图18
22、编辑文件 config/sudosu.php ,添加 com
'allowed_tlds' => ['dev', 'local', 'com'],
23、在命令行启动队列系统,报错:Symfony\Component\Process\Exception\LogicException 。 The Process class relies on proc_open, which is not available on your PHP installation.。如图19
[root@iZ23wv7v5ggZ app-wangqiang-larabbs.shuijingwanwq.com]# php artisan queue:listen
Symfony\Component\Process\Exception\LogicException
The Process class relies on proc_open, which is not available on your PHP installation.
at vendor/symfony/process/Process.php:146
142▕ */
143▕ public function __construct(array $command, string $cwd = null, array $env = null, $input = null, ?float $timeout = 60)
144▕ {
145▕ if (!\function_exists('proc_open')) {
➜ 146▕ throw new LogicException('The Process class relies on proc_open, which is not available on your PHP installation.');
147▕ }
148▕
149▕ $this->commandline = $command;
150▕ $this->cwd = $cwd;
+16 vendor frames
17 artisan:37
Illuminate\Foundation\Console\Kernel::handle()
24、编辑 /usr/local/php/etc/php.ini 文件,搜索 disable_functions,将其值中的 proc_open 、proc_get_status 删除掉。然后重启 PHP 服务 。如图20
[root@iZ23wv7v5ggZ etc]# vi php.ini [root@iZ23wv7v5ggZ etc]# [root@iZ23wv7v5ggZ etc]# service php-fpm restart Redirecting to /bin/systemctl restart php-fpm.service [root@iZ23wv7v5ggZ etc]#
25、在命令行启动队列系统,队列在启动完成后会进入监听状态。但是,仍然报错: Symfony\Component\Process\Exception\ProcessTimedOutException 。 The process “‘/usr/local/php/bin/php’ ‘artisan’ ‘queue:work’ ‘–once’ ‘–name=default’ ‘–queue=default’ ‘–backoff=0’ ‘–memory=128’ ‘–sleep=3’ ‘–tries=1′” exceeded the timeout of 60 seconds.。添加选项 –timeout=0,不再报错。如图21
[root@iZ23wv7v5ggZ app-wangqiang-larabbs.shuijingwanwq.com]# php artisan queue:listen
[2022-01-07 17:04:21][9iy9L39pxxNvZ7NL9YQ0xQMXxI4EwI0j] Processing: App\Jobs\TranslateSlug
[2022-01-07 17:04:22][9iy9L39pxxNvZ7NL9YQ0xQMXxI4EwI0j] Failed: App\Jobs\TranslateSlug
[2022-01-07 17:04:23][oho1xFRRasdVKHL8f4T19vz51vwzf241] Processing: App\Jobs\TranslateSlug
[2022-01-07 17:04:24][oho1xFRRasdVKHL8f4T19vz51vwzf241] Failed: App\Jobs\TranslateSlug
[2022-01-07 17:04:25][qCqFpPSu9ImA0JggR4IiMlIKLWL3EB8H] Processing: App\Jobs\TranslateSlug
[2022-01-07 17:04:28][qCqFpPSu9ImA0JggR4IiMlIKLWL3EB8H] Failed: App\Jobs\TranslateSlug
[2022-01-07 17:04:28][uxRYiXpFXEXBvpPxJTDKIDkCCXAgBTG9] Processing: App\Jobs\TranslateSlug
[2022-01-07 17:04:29][uxRYiXpFXEXBvpPxJTDKIDkCCXAgBTG9] Failed: App\Jobs\TranslateSlug
[2022-01-07 17:04:29][kgqbausYzFSzLYgjlAvvXfrgVaGBwZME] Processing: App\Jobs\TranslateSlug
[2022-01-07 17:04:29][kgqbausYzFSzLYgjlAvvXfrgVaGBwZME] Failed: App\Jobs\TranslateSlug
[2022-01-07 17:04:30][wdweaoBl2V2k0iCCwynnjE3imiHxmUZK] Processing: App\Jobs\TranslateSlug
Symfony\Component\Process\Exception\ProcessTimedOutException
The process "'/usr/local/php/bin/php' 'artisan' 'queue:work' '--once' '--name=default' '--queue=default' '--backoff=0' '--memory=128' '--sleep=3' '--tries=1'" exceeded the timeout of 60 seconds.
at vendor/symfony/process/Process.php:1204
1200▕
1201▕ if (null !== $this->timeout && $this->timeout < microtime(true) - $this->starttime) {
1202▕ $this->stop(0);
1203▕
➜ 1204▕ throw new ProcessTimedOutException($this, ProcessTimedOutException::TYPE_GENERAL);
1205▕ }
1206▕
1207▕ if (null !== $this->idleTimeout && $this->idleTimeout < microtime(true) - $this->lastOutputTime) {
1208▕ $this->stop(0);
+18 vendor frames
19 artisan:37
Illuminate\Foundation\Console\Kernel::handle()
[root@iZ23wv7v5ggZ app-wangqiang-larabbs.shuijingwanwq.com]# php artisan queue:listen --timeout=0
[2022-01-07 17:08:38][crCkj0LVPcowMiTlvjeGcGNHkPh1E4rY] Processing: App\Jobs\TranslateSlug
[2022-01-07 17:08:39][crCkj0LVPcowMiTlvjeGcGNHkPh1E4rY] Processed: App\Jobs\TranslateSlug
[2022-01-07 17:08:40][a6UvDyYukqW1sUSNcbjw7P6QzpFnt1dU] Processing: App\Jobs\TranslateSlug
[2022-01-07 17:08:42][a6UvDyYukqW1sUSNcbjw7P6QzpFnt1dU] Processed: App\Jobs\TranslateSlug
[2022-01-07 17:08:43][m8I0VIyZL9TguYR0XnxINv72wLgXqDCv] Processing: App\Jobs\TranslateSlug
[2022-01-07 17:08:43][m8I0VIyZL9TguYR0XnxINv72wLgXqDCv] Processed: App\Jobs\TranslateSlug
[2022-01-07 17:08:44][NM3oLDGUOhcsT5cIy9tAiM4WR1kOHTDw] Processing: App\Jobs\TranslateSlug
[2022-01-07 17:08:46][NM3oLDGUOhcsT5cIy9tAiM4WR1kOHTDw] Processed: App\Jobs\TranslateSlug
[2022-01-07 17:08:46][AGlsFITpj9Aqy2Iu0SOJZoxyNYcTl7ax] Processing: App\Jobs\TranslateSlug
[2022-01-07 17:08:47][AGlsFITpj9Aqy2Iu0SOJZoxyNYcTl7ax] Processed: App\Jobs\TranslateSlug
[2022-01-07 17:08:48][F8UO802DJzIt6nrIfAd5KZU0SmrFWg60] Processing: App\Jobs\TranslateSlug
[2022-01-07 17:08:49][F8UO802DJzIt6nrIfAd5KZU0SmrFWg60] Processed: App\Jobs\TranslateSlug
[2022-01-07 17:08:49][uN38Doj9q9xwDWtQcU7dGZLOub3W9Sqg] Processing: App\Jobs\TranslateSlug
[2022-01-07 17:08:50][uN38Doj9q9xwDWtQcU7dGZLOub3W9Sqg] Processed: App\Jobs\TranslateSlug
[2022-01-07 17:08:50][i2Fpvio1WVFbCbVFwmM8F6Gm9FWgveYq] Processing: App\Jobs\TranslateSlug
[2022-01-07 17:08:51][i2Fpvio1WVFbCbVFwmM8F6Gm9FWgveYq] Processed: App\Jobs\TranslateSlug
[2022-01-07 17:08:52][Ac7q3FzkUum0PN6jMVWYCqbbXRfInRM3] Processing: App\Jobs\TranslateSlug
[2022-01-07 17:08:52][Ac7q3FzkUum0PN6jMVWYCqbbXRfInRM3] Processed: App\Jobs\TranslateSlug
[2022-01-07 17:08:53][JstjmnEAp5ttbdPyqLXri7SwMs8Q7ple] Processing: App\Jobs\TranslateSlug
[2022-01-07 17:08:54][JstjmnEAp5ttbdPyqLXri7SwMs8Q7ple] Processed: App\Jobs\TranslateSlug
[2022-01-07 17:08:55][k7n2iJdSelQcgQWXsrjyci4KG1vNsAlq] Processing: App\Jobs\TranslateSlug
[2022-01-07 17:08:55][k7n2iJdSelQcgQWXsrjyci4KG1vNsAlq] Processed: App\Jobs\TranslateSlug
[2022-01-07 17:08:56][LcSujDiTXczEUgE1YZ5Cwf459he4yxSD] Processing: App\Jobs\TranslateSlug
[2022-01-07 17:08:57][LcSujDiTXczEUgE1YZ5Cwf459he4yxSD] Processed: App\Jobs\TranslateSlug
[2022-01-07 17:08:57][t2Umbs1fLco6N4ZfjYkEEbMdEHje0r9d] Processing: App\Jobs\TranslateSlug
[2022-01-07 17:08:59][t2Umbs1fLco6N4ZfjYkEEbMdEHje0r9d] Processed: App\Jobs\TranslateSlug
[2022-01-07 17:08:59][m4ttqh4axQ6JpFPQoL6Skpa1qBPAB6EC] Processing: App\Jobs\TranslateSlug
[2022-01-07 17:09:01][m4ttqh4axQ6JpFPQoL6Skpa1qBPAB6EC] Processed: App\Jobs\TranslateSlug
[2022-01-07 17:09:01][ARlo5v4zTyv3RUyKlBiR6HiYiwtuY6r5] Processing: App\Jobs\TranslateSlug
[2022-01-07 17:09:03][ARlo5v4zTyv3RUyKlBiR6HiYiwtuY6r5] Processed: App\Jobs\TranslateSlug
[2022-01-07 17:09:03][0DAnnrmFlwmZ6u1DGpZT0lL3fVc2GoTP] Processing: App\Jobs\TranslateSlug
[2022-01-07 17:09:05][0DAnnrmFlwmZ6u1DGpZT0lL3fVc2GoTP] Processed: App\Jobs\TranslateSlug
[2022-01-07 17:09:05][RXGEod7NPKnjrvzp0LB0xG7tumOTZQB3] Processing: App\Jobs\TranslateSlug
[2022-01-07 17:09:07][RXGEod7NPKnjrvzp0LB0xG7tumOTZQB3] Processed: App\Jobs\TranslateSlug
[2022-01-07 17:09:08][ebi2yS5WyyaZgfdHHdM0bPr6voETTHOY] Processing: App\Jobs\TranslateSlug
[2022-01-07 17:09:10][ebi2yS5WyyaZgfdHHdM0bPr6voETTHOY] Processed: App\Jobs\TranslateSlug
[2022-01-07 17:09:10][oCUs3UGYliYMEIldq3bOvbXEAuHJxH74] Processing: App\Jobs\TranslateSlug
[2022-01-07 17:09:11][oCUs3UGYliYMEIldq3bOvbXEAuHJxH74] Processed: App\Jobs\TranslateSlug
[2022-01-07 17:09:12][qS3aEkUuUx7s9eekD6txazQFCGXdZf95] Processing: App\Jobs\TranslateSlug
[2022-01-07 17:09:12][qS3aEkUuUx7s9eekD6txazQFCGXdZf95] Processed: App\Jobs\TranslateSlug
[2022-01-07 17:09:13][0M5eGoCrf44T0bHqi6CSnJWhIcRScx7V] Processing: App\Jobs\TranslateSlug
[2022-01-07 17:09:13][0M5eGoCrf44T0bHqi6CSnJWhIcRScx7V] Processed: App\Jobs\TranslateSlug
[2022-01-07 17:09:14][ILzNa3JxWqzi4hMEbKsywvspJR0cSG7V] Processing: App\Jobs\TranslateSlug
^C
[root@iZ23wv7v5ggZ app-wangqiang-larabbs.shuijingwanwq.com]#
26、发现队列作业未按预期起作用,查看表:failed_jobs,里面存在一些失败的队列记录。可以忽略掉,因为这是偶发事件,应该是一瞬间的调用频率过高所导致。如图22
GuzzleHttp\Exception\ServerException: Server error: `GET http://api.fanyi.baidu.com/api/trans/vip/translate?q=Aut+et+assumenda+esse+necessitatibus+et+soluta+quia+temporibus.&from=zh&to=en&appid=20220104001046264&salt=1641546261&sign=6bf4c1c8f9779e1124e4e7b9a0dacd93` resulted in a `502 No data received from server or forwarder` response:
<!DOCTYPE HTML PUBLIC "-//W3C//DTD HTML 4.01//EN" "http://www.w3.org/TR/html4/strict.dtd">
<html>
<head>
<title>502 - (truncated...)
in /data/wwwroot/app-wangqiang-larabbs.shuijingwanwq.com/vendor/guzzlehttp/guzzle/src/Exception/RequestException.php:113
Stack trace:
#0 /data/wwwroot/app-wangqiang-larabbs.shuijingwanwq.com/vendor/guzzlehttp/guzzle/src/Middleware.php(69): GuzzleHttp\Exception\RequestException::create()
#1 /data/wwwroot/app-wangqiang-larabbs.shuijingwanwq.com/vendor/guzzlehttp/promises/src/Promise.php(204): GuzzleHttp\Middleware::GuzzleHttp\{closure}()
#2 /data/wwwroot/app-wangqiang-larabbs.shuijingwanwq.com/vendor/guzzlehttp/promises/src/Promise.php(153): GuzzleHttp\Promise\Promise::callHandler()
#3 /data/wwwroot/app-wangqiang-larabbs.shuijingwanwq.com/vendor/guzzlehttp/promises/src/TaskQueue.php(48): GuzzleHttp\Promise\Promise::GuzzleHttp\Promise\{closure}()
#4 /data/wwwroot/app-wangqiang-larabbs.shuijingwanwq.com/vendor/guzzlehttp/promises/src/Promise.php(248): GuzzleHttp\Promise\TaskQueue->run()
#5 /data/wwwroot/app-wangqiang-larabbs.shuijingwanwq.com/vendor/guzzlehttp/promises/src/Promise.php(224): GuzzleHttp\Promise\Promise->invokeWaitFn()
#6 /data/wwwroot/app-wangqiang-larabbs.shuijingwanwq.com/vendor/guzzlehttp/promises/src/Promise.php(269): GuzzleHttp\Promise\Promise->waitIfPending()
#7 /data/wwwroot/app-wangqiang-larabbs.shuijingwanwq.com/vendor/guzzlehttp/promises/src/Promise.php(226): GuzzleHttp\Promise\Promise->invokeWaitList()
#8 /data/wwwroot/app-wangqiang-larabbs.shuijingwanwq.com/vendor/guzzlehttp/promises/src/Promise.php(62): GuzzleHttp\Promise\Promise->waitIfPending()
#9 /data/wwwroot/app-wangqiang-larabbs.shuijingwanwq.com/vendor/guzzlehttp/guzzle/src/Client.php(187): GuzzleHttp\Promise\Promise->wait()
#10 /data/wwwroot/app-wangqiang-larabbs.shuijingwanwq.com/vendor/guzzlehttp/guzzle/src/ClientTrait.php(44): GuzzleHttp\Client->request()
#11 /data/wwwroot/app-wangqiang-larabbs.shuijingwanwq.com/app/Handlers/SlugTranslateHandler.php(42): GuzzleHttp\Client->get()
#12 /data/wwwroot/app-wangqiang-larabbs.shuijingwanwq.com/app/Jobs/TranslateSlug.php(29): App\Handlers\SlugTranslateHandler->translate()
#13 /data/wwwroot/app-wangqiang-larabbs.shuijingwanwq.com/vendor/laravel/framework/src/Illuminate/Container/BoundMethod.php(36): App\Jobs\TranslateSlug->handle()
#14 /data/wwwroot/app-wangqiang-larabbs.shuijingwanwq.com/vendor/laravel/framework/src/Illuminate/Container/Util.php(40): Illuminate\Container\BoundMethod::Illuminate\Container\{closure}()
#15 /data/wwwroot/app-wangqiang-larabbs.shuijingwanwq.com/vendor/laravel/framework/src/Illuminate/Container/BoundMethod.php(93): Illuminate\Container\Util::unwrapIfClosure()
#16 /data/wwwroot/app-wangqiang-larabbs.shuijingwanwq.com/vendor/laravel/framework/src/Illuminate/Container/BoundMethod.php(37): Illuminate\Container\BoundMethod::callBoundMethod()
#17 /data/wwwroot/app-wangqiang-larabbs.shuijingwanwq.com/vendor/laravel/framework/src/Illuminate/Container/Container.php(653): Illuminate\Container\BoundMethod::call()
#18 /data/wwwroot/app-wangqiang-larabbs.shuijingwanwq.com/vendor/laravel/framework/src/Illuminate/Bus/Dispatcher.php(128): Illuminate\Container\Container->call()
#19 /data/wwwroot/app-wangqiang-larabbs.shuijingwanwq.com/vendor/laravel/framework/src/Illuminate/Pipeline/Pipeline.php(128): Illuminate\Bus\Dispatcher->Illuminate\Bus\{closure}()
#20 /data/wwwroot/app-wangqiang-larabbs.shuijingwanwq.com/vendor/laravel/framework/src/Illuminate/Pipeline/Pipeline.php(103): Illuminate\Pipeline\Pipeline->Illuminate\Pipeline\{closure}()
#21 /data/wwwroot/app-wangqiang-larabbs.shuijingwanwq.com/vendor/laravel/framework/src/Illuminate/Bus/Dispatcher.php(132): Illuminate\Pipeline\Pipeline->then()
#22 /data/wwwroot/app-wangqiang-larabbs.shuijingwanwq.com/vendor/laravel/framework/src/Illuminate/Queue/CallQueuedHandler.php(120): Illuminate\Bus\Dispatcher->dispatchNow()
#23 /data/wwwroot/app-wangqiang-larabbs.shuijingwanwq.com/vendor/laravel/framework/src/Illuminate/Pipeline/Pipeline.php(128): Illuminate\Queue\CallQueuedHandler->Illuminate\Queue\{closure}()
#24 /data/wwwroot/app-wangqiang-larabbs.shuijingwanwq.com/vendor/laravel/framework/src/Illuminate/Pipeline/Pipeline.php(103): Illuminate\Pipeline\Pipeline->Illuminate\Pipeline\{closure}()
#25 /data/wwwroot/app-wangqiang-larabbs.shuijingwanwq.com/vendor/laravel/framework/src/Illuminate/Queue/CallQueuedHandler.php(122): Illuminate\Pipeline\Pipeline->then()
#26 /data/wwwroot/app-wangqiang-larabbs.shuijingwanwq.com/vendor/laravel/framework/src/Illuminate/Queue/CallQueuedHandler.php(70): Illuminate\Queue\CallQueuedHandler->dispatchThroughMiddleware()
#27 /data/wwwroot/app-wangqiang-larabbs.shuijingwanwq.com/vendor/laravel/framework/src/Illuminate/Queue/Jobs/Job.php(98): Illuminate\Queue\CallQueuedHandler->call()
#28 /data/wwwroot/app-wangqiang-larabbs.shuijingwanwq.com/vendor/laravel/framework/src/Illuminate/Queue/Worker.php(428): Illuminate\Queue\Jobs\Job->fire()
#29 /data/wwwroot/app-wangqiang-larabbs.shuijingwanwq.com/vendor/laravel/framework/src/Illuminate/Queue/Worker.php(378): Illuminate\Queue\Worker->process()
#30 /data/wwwroot/app-wangqiang-larabbs.shuijingwanwq.com/vendor/laravel/framework/src/Illuminate/Queue/Worker.php(329): Illuminate\Queue\Worker->runJob()
#31 /data/wwwroot/app-wangqiang-larabbs.shuijingwanwq.com/vendor/laravel/framework/src/Illuminate/Queue/Console/WorkCommand.php(117): Illuminate\Queue\Worker->runNextJob()
#32 /data/wwwroot/app-wangqiang-larabbs.shuijingwanwq.com/vendor/laravel/framework/src/Illuminate/Queue/Console/WorkCommand.php(101): Illuminate\Queue\Console\WorkCommand->runWorker()
#33 /data/wwwroot/app-wangqiang-larabbs.shuijingwanwq.com/vendor/laravel/framework/src/Illuminate/Container/BoundMethod.php(36): Illuminate\Queue\Console\WorkCommand->handle()
#34 /data/wwwroot/app-wangqiang-larabbs.shuijingwanwq.com/vendor/laravel/framework/src/Illuminate/Container/Util.php(40): Illuminate\Container\BoundMethod::Illuminate\Container\{closure}()
#35 /data/wwwroot/app-wangqiang-larabbs.shuijingwanwq.com/vendor/laravel/framework/src/Illuminate/Container/BoundMethod.php(93): Illuminate\Container\Util::unwrapIfClosure()
#36 /data/wwwroot/app-wangqiang-larabbs.shuijingwanwq.com/vendor/laravel/framework/src/Illuminate/Container/BoundMethod.php(37): Illuminate\Container\BoundMethod::callBoundMethod()
#37 /data/wwwroot/app-wangqiang-larabbs.shuijingwanwq.com/vendor/laravel/framework/src/Illuminate/Container/Container.php(653): Illuminate\Container\BoundMethod::call()
#38 /data/wwwroot/app-wangqiang-larabbs.shuijingwanwq.com/vendor/laravel/framework/src/Illuminate/Console/Command.php(136): Illuminate\Container\Container->call()
#39 /data/wwwroot/app-wangqiang-larabbs.shuijingwanwq.com/vendor/symfony/console/Command/Command.php(298): Illuminate\Console\Command->execute()
#40 /data/wwwroot/app-wangqiang-larabbs.shuijingwanwq.com/vendor/laravel/framework/src/Illuminate/Console/Command.php(121): Symfony\Component\Console\Command\Command->run()
#41 /data/wwwroot/app-wangqiang-larabbs.shuijingwanwq.com/vendor/symfony/console/Application.php(1005): Illuminate\Console\Command->run()
#42 /data/wwwroot/app-wangqiang-larabbs.shuijingwanwq.com/vendor/symfony/console/Application.php(299): Symfony\Component\Console\Application->doRunCommand()
#43 /data/wwwroot/app-wangqiang-larabbs.shuijingwanwq.com/vendor/symfony/console/Application.php(171): Symfony\Component\Console\Application->doRun()
#44 /data/wwwroot/app-wangqiang-larabbs.shuijingwanwq.com/vendor/laravel/framework/src/Illuminate/Console/Application.php(94): Symfony\Component\Console\Application->run()
#45 /data/wwwroot/app-wangqiang-larabbs.shuijingwanwq.com/vendor/laravel/framework/src/Illuminate/Foundation/Console/Kernel.php(129): Illuminate\Console\Application->run()
#46 /data/wwwroot/app-wangqiang-larabbs.shuijingwanwq.com/artisan(37): Illuminate\Foundation\Console\Kernel->handle()
#47 {main}
27、在开发环境中,我们为了测试方便,直接在命令行里调用 artisan queue:listen 进行队列监控。然而在生产环境中,我们需要配置一个进程管理工具来监控 queue:work 进程的状态并在需要时进行重启。安装 Supervisor,Supervisor 是一个用于 Linux 操作系统的进程监视器。如果它失败了,它将自动重启 queue 进程。安装 Supervisor,你可以使用以下命令。报错:[Errno 14] HTTP Error 502 – Bad Gateway
[root@iZ23wv7v5ggZ app-wangqiang-larabbs.shuijingwanwq.com]# yum install supervisor Loaded plugins: fastestmirror Determining fastest mirrors http://mirrors.cloud.aliyuncs.com/centos/7/os/x86_64/repodata/repomd.xml: [Errno 14] HTTP Error 502 - Bad Gateway Trying other mirror. http://mirrors.cloud.aliyuncs.com/epel/7/x86_64/repodata/repomd.xml: [Errno 14] HTTP Error 502 - Bad Gateway Trying other mirror. http://mirrors.cloud.aliyuncs.com/centos/7/extras/x86_64/repodata/repomd.xml: [Errno 14] HTTP Error 502 - Bad Gateway Trying other mirror. http://mirrors.cloud.aliyuncs.com/centos/7/updates/x86_64/repodata/repomd.xml: [Errno 14] HTTP Error 502 - Bad Gateway Trying other mirror. Resolving Dependencies --> Running transaction check ---> Package supervisor.noarch 0:3.4.0-1.el7 will be installed --> Processing Dependency: python-meld3 >= 0.6.5 for package: supervisor-3.4.0-1.el7.noarch --> Processing Dependency: python-setuptools for package: supervisor-3.4.0-1.el7.noarch --> Running transaction check ---> Package python-meld3.x86_64 0:0.6.10-1.el7 will be installed ---> Package python-setuptools.noarch 0:0.9.8-7.el7 will be installed --> Processing Dependency: python-backports-ssl_match_hostname for package: python-setuptools-0.9.8-7.el7.noarch --> Running transaction check ---> Package python-backports-ssl_match_hostname.noarch 0:3.5.0.1-1.el7 will be installed --> Processing Dependency: python-ipaddress for package: python-backports-ssl_match_hostname-3.5.0.1-1.el7.noarch --> Processing Dependency: python-backports for package: python-backports-ssl_match_hostname-3.5.0.1-1.el7.noarch --> Running transaction check ---> Package python-backports.x86_64 0:1.0-8.el7 will be installed ---> Package python-ipaddress.noarch 0:1.0.16-2.el7 will be installed --> Finished Dependency Resolution Dependencies Resolved ============================================================================================================================== Package Arch Version Repository Size ============================================================================================================================== Installing: supervisor noarch 3.4.0-1.el7 epel 498 k Installing for dependencies: python-backports x86_64 1.0-8.el7 base 5.8 k python-backports-ssl_match_hostname noarch 3.5.0.1-1.el7 base 13 k python-ipaddress noarch 1.0.16-2.el7 base 34 k python-meld3 x86_64 0.6.10-1.el7 epel 73 k python-setuptools noarch 0.9.8-7.el7 base 397 k Transaction Summary ============================================================================================================================== Install 1 Package (+5 Dependent packages) Total download size: 1.0 M Installed size: 5.1 M Is this ok [y/d/N]: y Downloading packages: python-backports-1.0-8.el7.x86 FAILED http://mirrors.cloud.aliyuncs.com/centos/7/os/x86_64/Packages/python-backports-1.0-8.el7.x86_64.rpm: [Errno 14] HTTP Error 502 - Bad Gateway Trying other mirror. python-backports-ssl_match_hos FAILED http://mirrors.cloud.aliyuncs.com/centos/7/os/x86_64/Packages/python-backports-ssl_match_hostname-3.5.0.1-1.el7.noarch.rpm: [Errno 14] HTTP Error 502 - Bad Gateway Trying other mirror. python-meld3-0.6.10-1.el7.x86_ FAILED http://mirrors.cloud.aliyuncs.com/epel/7/x86_64/Packages/p/python-meld3-0.6.10-1.el7.x86_64.rpm: [Errno 14] HTTP Error 502 - Bad Gateway Trying other mirror. python-ipaddress-1.0.16-2.el7. FAILED http://mirrors.cloud.aliyuncs.com/centos/7/os/x86_64/Packages/python-ipaddress-1.0.16-2.el7.noarch.rpm: [Errno 14] HTTP Error 502 - Bad Gateway Trying other mirror. python-setuptools-0.9.8-7.el7. FAILED http://mirrors.cloud.aliyuncs.com/centos/7/os/x86_64/Packages/python-setuptools-0.9.8-7.el7.noarch.rpm: [Errno 14] HTTP Error 502 - Bad Gateway Trying other mirror. supervisor-3.4.0-1.el7.noarch. FAILED http://mirrors.cloud.aliyuncs.com/epel/7/x86_64/Packages/s/supervisor-3.4.0-1.el7.noarch.rpm: [Errno 14] HTTP Error 502 - Bad Gateway Trying other mirror. Error downloading packages: python-backports-1.0-8.el7.x86_64: [Errno 256] No more mirrors to try. python-backports-ssl_match_hostname-3.5.0.1-1.el7.noarch: [Errno 256] No more mirrors to try. python-setuptools-0.9.8-7.el7.noarch: [Errno 256] No more mirrors to try. supervisor-3.4.0-1.el7.noarch: [Errno 256] No more mirrors to try. python-ipaddress-1.0.16-2.el7.noarch: [Errno 256] No more mirrors to try. python-meld3-0.6.10-1.el7.x86_64: [Errno 256] No more mirrors to try.
28、缘由应该是 yum 源已经过期了,重新配置阿里云的 CentOS 7 yum 源,参考网址:https://oneinstack.com/faq/yum-apt/ 。如图23
[root@iZ23wv7v5ggZ ~]# cd /etc/yum.repos.d
[root@iZ23wv7v5ggZ yum.repos.d]# ls
CentOS-Base.repo epel.repo
[root@iZ23wv7v5ggZ yum.repos.d]# rm -rf /etc/yum.repos.d/*.repo
[root@iZ23wv7v5ggZ yum.repos.d]# ls
[root@iZ23wv7v5ggZ yum.repos.d]# curl -o /etc/yum.repos.d/CentOS-Base.repo http://mirrors.aliyun.com/repo/Centos-7.repo
% Total % Received % Xferd Average Speed Time Time Time Current
Dload Upload Total Spent Left Speed
100 2523 100 2523 0 0 4059 0 --:--:-- --:--:-- --:--:-- 4056
[root@iZ23wv7v5ggZ yum.repos.d]# curl -o /etc/yum.repos.d/epel.repo http://mirrors.aliyun.com/repo/epel-7.repo
% Total % Received % Xferd Average Speed Time Time Time Current
Dload Upload Total Spent Left Speed
100 664 100 664 0 0 639 0 0:00:01 0:00:01 --:--:-- 640
[root@iZ23wv7v5ggZ yum.repos.d]# ls
CentOS-Base.repo epel.repo
[root@iZ23wv7v5ggZ yum.repos.d]# yum makecache
Loaded plugins: fastestmirror
Determining fastest mirrors
* base: mirrors.cloud.aliyuncs.com
* extras: mirrors.cloud.aliyuncs.com
* updates: mirrors.cloud.aliyuncs.com
base | 3.6 kB 00:00:00
epel | 4.7 kB 00:00:00
extras | 2.9 kB 00:00:00
updates | 2.9 kB 00:00:00
(1/13): epel/x86_64/updateinfo | 1.0 MB 00:00:00
(2/13): epel/x86_64/prestodelta | 450 B 00:00:00
(3/13): base/7/x86_64/filelists_db | 7.2 MB 00:00:01
(4/13): epel/x86_64/filelists_db | 12 MB 00:00:01
(5/13): epel/x86_64/primary_db | 7.0 MB 00:00:00
(6/13): extras/7/x86_64/primary_db | 243 kB 00:00:00
(7/13): extras/7/x86_64/filelists_db | 259 kB 00:00:00
(8/13): epel/x86_64/other_db | 3.4 MB 00:00:00
(9/13): extras/7/x86_64/other_db | 145 kB 00:00:00
(10/13): updates/7/x86_64/filelists_db | 7.4 MB 00:00:01
(11/13): updates/7/x86_64/other_db | 955 kB 00:00:00
(12/13): updates/7/x86_64/primary_db | 13 MB 00:00:02
base/7/x86_64/other_db FAILED
http://mirrors.aliyuncs.com/centos/7/os/x86_64/repodata/ecaab5cc3b9c10fefe6be2ecbf6f9fcb437231dac3e82cab8d9d2cf70e99644d-other.sqlite.bz2: [Errno 12] Timeout on http://mirrors.aliyuncs.com/centos/7/os/x86_64/repodata/ecaab5cc3b9c10fefe6be2ecbf6f9fcb437231dac3e82cab8d9d2cf70e99644d-other.sqlite.bz2: (28, 'Operation too slow. Less than 1000 bytes/sec transferred the last 30 seconds')
Trying other mirror.
(13/13): base/7/x86_64/other_db | 2.6 MB 00:00:00
Metadata Cache Created
[root@iZ23wv7v5ggZ yum.repos.d]# ^C
[root@iZ23wv7v5ggZ yum.repos.d]#
29、参考 Supervisor 配置:https://learnku.com/docs/laravel/8.5/queues/10395#e45763 ,再次安装 Supervisor。安装成功。
[root@iZ23wv7v5ggZ yum.repos.d]# yum install supervisor
Loaded plugins: fastestmirror
Loading mirror speeds from cached hostfile
* base: mirrors.cloud.aliyuncs.com
* extras: mirrors.cloud.aliyuncs.com
* updates: mirrors.cloud.aliyuncs.com
Resolving Dependencies
--> Running transaction check
---> Package supervisor.noarch 0:3.4.0-1.el7 will be installed
--> Processing Dependency: python-meld3 >= 0.6.5 for package: supervisor-3.4.0-1.el7.noarch
--> Processing Dependency: python-setuptools for package: supervisor-3.4.0-1.el7.noarch
--> Running transaction check
---> Package python-meld3.x86_64 0:0.6.10-1.el7 will be installed
---> Package python-setuptools.noarch 0:0.9.8-7.el7 will be installed
--> Processing Dependency: python-backports-ssl_match_hostname for package: python-setuptools-0.9.8-7.el7.noarch
--> Running transaction check
---> Package python-backports-ssl_match_hostname.noarch 0:3.5.0.1-1.el7 will be installed
--> Processing Dependency: python-ipaddress for package: python-backports-ssl_match_hostname-3.5.0.1-1.el7.noarch
--> Processing Dependency: python-backports for package: python-backports-ssl_match_hostname-3.5.0.1-1.el7.noarch
--> Running transaction check
---> Package python-backports.x86_64 0:1.0-8.el7 will be installed
---> Package python-ipaddress.noarch 0:1.0.16-2.el7 will be installed
--> Finished Dependency Resolution
Dependencies Resolved
=======================================================================================
Package Arch Version Repository
Size
=======================================================================================
Installing:
supervisor noarch 3.4.0-1.el7 epel 498 k
Installing for dependencies:
python-backports x86_64 1.0-8.el7 base 5.8 k
python-backports-ssl_match_hostname noarch 3.5.0.1-1.el7 base 13 k
python-ipaddress noarch 1.0.16-2.el7 base 34 k
python-meld3 x86_64 0.6.10-1.el7 epel 73 k
python-setuptools noarch 0.9.8-7.el7 base 397 k
Transaction Summary
=======================================================================================
Install 1 Package (+5 Dependent packages)
Total download size: 1.0 M
Installed size: 5.1 M
Is this ok [y/d/N]: y
Downloading packages:
No Presto metadata available for base
(1/6): python-backports-1.0-8.el7.x86_64.rpm | 5.8 kB 00:00:00
(2/6): python-backports-ssl_match_hostname-3.5.0.1-1.el7.noarch | 13 kB 00:00:00
(3/6): python-ipaddress-1.0.16-2.el7.noarch.rpm | 34 kB 00:00:00
(4/6): python-meld3-0.6.10-1.el7.x86_64.rpm | 73 kB 00:00:00
(5/6): python-setuptools-0.9.8-7.el7.noarch.rpm | 397 kB 00:00:00
(6/6): supervisor-3.4.0-1.el7.noarch.rpm | 498 kB 00:00:00
---------------------------------------------------------------------------------------
Total 726 kB/s | 1.0 MB 00:01
Running transaction check
Running transaction test
Transaction test succeeded
Running transaction
Installing : python-meld3-0.6.10-1.el7.x86_64 1/6
Installing : python-ipaddress-1.0.16-2.el7.noarch 2/6
Installing : python-backports-1.0-8.el7.x86_64 3/6
Installing : python-backports-ssl_match_hostname-3.5.0.1-1.el7.noarch 4/6
Installing : python-setuptools-0.9.8-7.el7.noarch 5/6
Installing : supervisor-3.4.0-1.el7.noarch 6/6
Verifying : supervisor-3.4.0-1.el7.noarch 1/6
Verifying : python-backports-1.0-8.el7.x86_64 2/6
Verifying : python-ipaddress-1.0.16-2.el7.noarch 3/6
Verifying : python-meld3-0.6.10-1.el7.x86_64 4/6
Verifying : python-setuptools-0.9.8-7.el7.noarch 5/6
Verifying : python-backports-ssl_match_hostname-3.5.0.1-1.el7.noarch 6/6
Installed:
supervisor.noarch 0:3.4.0-1.el7
Dependency Installed:
python-backports.x86_64 0:1.0-8.el7
python-backports-ssl_match_hostname.noarch 0:3.5.0.1-1.el7
python-ipaddress.noarch 0:1.0.16-2.el7
python-meld3.x86_64 0:0.6.10-1.el7
python-setuptools.noarch 0:0.9.8-7.el7
Complete!
[root@iZ23wv7v5ggZ yum.repos.d]#
30、创建一个 /etc/supervisord.d/app-wangqiang-larabbs-worker.ini 文件,启动并监视 queue:work 进程。指示 Supervisor 运行 2 个 queue:work 进程并监视所有进程。如图24
[root@iZ23wv7v5ggZ supervisord.d]# cat app-wangqiang-larabbs-worker.ini [program:app-wangqiang-larabbs-worker] process_name=%(program_name)s_%(process_num)02d command=php /data/wwwroot/app-wangqiang-larabbs.shuijingwanwq.com/artisan queue:work sqs --sleep=3 --tries=3 --max-time=600 autostart=true autorestart=true stopasgroup=true killasgroup=true user=www numprocs=2 redirect_stderr=true stdout_logfile=/data/wwwroot/app-wangqiang-larabbs.shuijingwanwq.com/worker.log stopwaitsecs=600 [root@iZ23wv7v5ggZ supervisord.d]#
31、创建配置文件后,你可以更新 Supervisor 配置并使用以下命令启动进程。报错:unix:///var/run/supervisor/supervisor.sock no such file
[root@iZ23wv7v5ggZ supervisord.d]# cd ~ [root@iZ23wv7v5ggZ ~]# supervisorctl reread error: <class 'socket.error'>, [Errno 2] No such file or directory: file: /usr/lib64/python2.7/socket.py line: 224 [root@iZ23wv7v5ggZ ~]# supervisorctl status unix:///var/run/supervisor/supervisor.sock no such file
32、重启 ECS 实例后,执行命令:easy_install supervisor。查看 supervisord 运行状态:supervisorctl status,报错:can’t find command ‘php’。如图25
[root@iZ23wv7v5ggZ ~]# easy_install supervisor Searching for supervisor Best match: supervisor 3.4.0 Adding supervisor 3.4.0 to easy-install.pth file Installing echo_supervisord_conf script to /usr/bin Installing pidproxy script to /usr/bin Installing supervisorctl script to /usr/bin Installing supervisord script to /usr/bin Using /usr/lib/python2.7/site-packages Processing dependencies for supervisor Finished processing dependencies for supervisor [root@iZ23wv7v5ggZ ~]# systemctl enable supervisord Created symlink from /etc/systemd/system/multi-user.target.wants/supervisord.service to /usr/lib/systemd/system/supervisord.service. [root@iZ23wv7v5ggZ ~]# systemctl restart supervisord [root@iZ23wv7v5ggZ ~]# supervisorctl status app-wangqiang-larabbs-worker:app-wangqiang-larabbs-worker_00 FATAL can't find command 'php' app-wangqiang-larabbs-worker:app-wangqiang-larabbs-worker_01 FATAL can't find command 'php' [root@iZ23wv7v5ggZ ~]#
33、查看 php 的运行目录 which php,ini 配置文件的 command 的 php 加上绝对路径。如图26
[root@iZ23wv7v5ggZ ~]# which php /usr/local/php/bin/php [root@iZ23wv7v5ggZ ~]# vim /etc/supervisord.d/app-wangqiang-larabbs-worker.ini [root@iZ23wv7v5ggZ ~]# cat /etc/supervisord.d/app-wangqiang-larabbs-worker.ini [program:app-wangqiang-larabbs-worker] process_name=%(program_name)s_%(process_num)02d command=/usr/local/php/bin/php /data/wwwroot/app-wangqiang-larabbs.shuijingwanwq.com/artisan queue:work sqs --sleep=3 --tries=3 --max-time=600 autostart=true autorestart=true stopasgroup=true killasgroup=true user=www numprocs=2 redirect_stderr=true stdout_logfile=/data/wwwroot/app-wangqiang-larabbs.shuijingwanwq.com/worker.log stopwaitsecs=600 [root@iZ23wv7v5ggZ ~]#
34、重启 supervisord 后,查看状态,运行成功,但是提示:退出太快(进程日志可能有详细信息)。如图27
[root@iZ23wv7v5ggZ ~]# service supervisord restart Redirecting to /bin/systemctl restart supervisord.service [root@iZ23wv7v5ggZ ~]# supervisorctl status app-wangqiang-larabbs-worker:app-wangqiang-larabbs-worker_00 BACKOFF Exited too quickly (process log may have details) app-wangqiang-larabbs-worker:app-wangqiang-larabbs-worker_01 STARTING [root@iZ23wv7v5ggZ ~]#
35、查看 /data/wwwroot/app-wangqiang-larabbs.shuijingwanwq.com/worker.log,提示:Class ‘Aws\Sqs\SqsClient’ not found。如图29
[root@iZ23wv7v5ggZ app-wangqiang-larabbs.shuijingwanwq.com]# cat worker.log
Error
Class 'Aws\Sqs\SqsClient' not found
at /data/wwwroot/app-wangqiang-larabbs.shuijingwanwq.com/vendor/laravel/framework/src/Illuminate/Queue/Connectors/SqsConnector.php:26
22▕ $config['credentials'] = Arr::only($config, ['key', 'secret', 'token']);
23▕ }
24▕
25▕ return new SqsQueue(
➜ 26▕ new SqsClient($config),
27▕ $config['queue'],
28▕ $config['prefix'] ?? '',
29▕ $config['suffix'] ?? '',
30▕ $config['after_commit'] ?? null
+18 vendor frames
19 /data/wwwroot/app-wangqiang-larabbs.shuijingwanwq.com/artisan:37
Illuminate\Foundation\Console\Kernel::handle()
+18 vendor frames
19 /data/wwwroot/app-wangqiang-larabbs.shuijingwanwq.com/artisan:37
Illuminate\Foundation\Console\Kernel::handle()
36、ini 配置文件的 command 的 php ,删除掉 sqs,然后重启后,查看状态,一直处于运行中。如图30
[root@iZ23wv7v5ggZ ~]# vim /etc/supervisord.d/app-wangqiang-larabbs-worker.ini [root@iZ23wv7v5ggZ ~]# cat /etc/supervisord.d/app-wangqiang-larabbs-worker.ini [program:app-wangqiang-larabbs-worker] process_name=%(program_name)s_%(process_num)02d command=/usr/local/php/bin/php /data/wwwroot/app-wangqiang-larabbs.shuijingwanwq.com/artisan queue:work --sleep=3 --tries=3 --max-time=600 autostart=true autorestart=true stopasgroup=true killasgroup=true user=www numprocs=2 redirect_stderr=true stdout_logfile=/data/wwwroot/app-wangqiang-larabbs.shuijingwanwq.com/worker.log stopwaitsecs=600 [root@iZ23wv7v5ggZ app-wangqiang-larabbs.shuijingwanwq.com]# service supervisord restart Redirecting to /bin/systemctl restart supervisord.service [root@iZ23wv7v5ggZ app-wangqiang-larabbs.shuijingwanwq.com]# supervisorctl status app-wangqiang-larabbs-worker:app-wangqiang-larabbs-worker_00 RUNNING pid 2277, uptime 0:00:07 app-wangqiang-larabbs-worker:app-wangqiang-larabbs-worker_01 RUNNING pid 2276, uptime 0:00:07
37、测试队列是否生效,重启 ECS 后,新建一个话题,其详情页面的网址为:https://app-wangqiang-larabbs.shuijingwanwq.com/topics/105 。刷新一下,其会 301 跳转至:https://app-wangqiang-larabbs.shuijingwanwq.com/topics/105/a-german 。表明队列生效中。如图31
38、计划任务的实现,使用调度器时,我们需要修改系统的 Cron 计划任务配置信息,运行以下命令,添加新的调度任务。部署完毕。如图32
[root@iZ23wv7v5ggZ ~]# export EDITOR=vi && crontab -e crontab: installing new crontab * * * * * /usr/local/php/bin/php /data/wwwroot/app-wangqiang-larabbs.shuijingwanwq.com/artisan schedule:run >> /dev/null 2>&1

















![打开网址:https://app-wangqiang-larabbs.shuijingwanwq.com/ ,提示:InvalidArgumentException No hint path defined for [sudosu].](https://www.shuijingwanwq.com/wp-content/uploads/2022/01/18-1.png)













近期评论