通过 FlashFXP 上传后的文件,HTTP 访问时响应 404 的排查分析
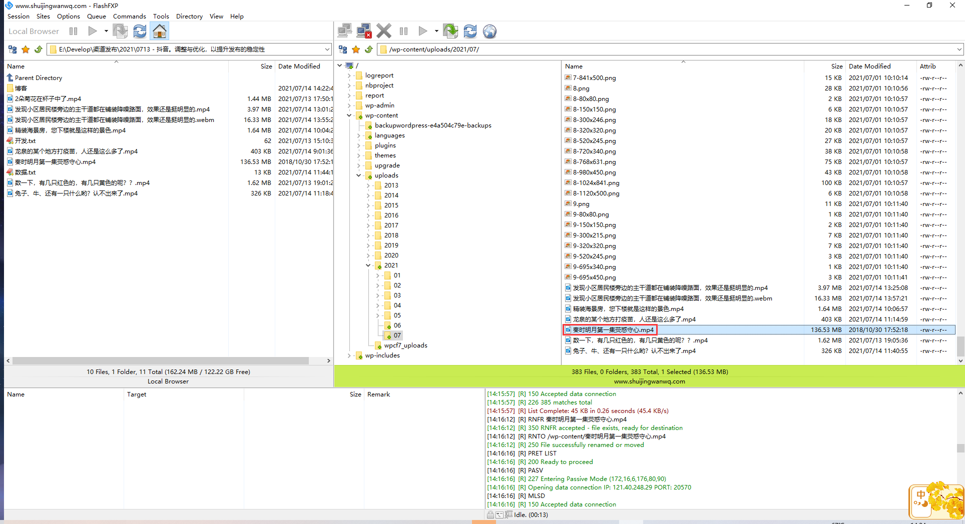
1、通过 FlashFXP 上传文件:秦时明月第一集荧惑守心.mp4 至:/wp-content/uploads/2021/07/秦时明月第一集荧惑守心.mp4。如图1
2、HTTP 访问:https://www.shuijingwanwq.com/wp-content/uploads/2021/07/秦时明月第一集荧惑守心.mp4 时响应 404。如图2
3、基于 PuTTY 登录 CentOS 服务器,进入目录:/wp-content/uploads/2021/07/。发现文件:秦时明月第一集荧惑守心.mp4 的文件名乱码。如图3
4、选择“Sites”–下拉菜单中点击“Site Manager”,然后选中站点(这里选择的是www.shuijingwanwq.com),在右侧工具栏中点击“Options”,导航至【Character Encoding】栏,设置为 UTF-8,然后重新连接下即可。如图4
5、重新上传:秦时明月第一集荧惑守心.mp4 至:/wp-content/uploads/2021/07/秦时明月第一集荧惑守心.mp4。在目录:/wp-content/uploads/2021/07/ 下存在 2 个同名的文件。如图5
6、登录服务器,进入目录:/wp-content/uploads/2021/07/。删除文件名乱码的文件。如图6
[root@iZ23wv7v5ggZ 07]# ls 2-4-768x538.png 4-3-720x340.png ??ʱ???µ?һ??ӫ??????.mp4 2-4-80x80.png 4-3-768x435.png 兔子、牛、还有一只什么哟?认不出来了.mp4 2-4-895x450.png 4-3-80x80.png 发现小区居民楼旁边的主干道都在铺装降噪路面,效果还是挺明显的.mp4 2-4-895x500.png 4-3-980x450.png 发现小区居民楼旁边的主干道都在铺装降噪路面,效果还是挺明显的.webm 2-4.png 4-3.png 数一下,有几只红色的,有几只黄色的呢??.mp4 2-5-1024x515.png 4-4-149x300.png 秦时明月第一集荧惑守心.mp4 2-5-1035x500.png 4-4-150x150.png 精装海景房,您下楼就是这样的景色.mp4 2-5-150x150.png 4-4-320x320.png 龙泉的某个地方打疫苗,人还是这么多了.mp4 [root@iZ23wv7v5ggZ 07]# rm -rf ??ʱ???µ?һ??ӫ??????.mp4 [root@iZ23wv7v5ggZ 07]# ls 2-4-768x538.png 4-3-720x340.png 兔子、牛、还有一只什么哟?认不出来了.mp4 2-4-80x80.png 4-3-768x435.png 发现小区居民楼旁边的主干道都在铺装降噪路面,效果还是挺明显的.mp4 2-4-895x450.png 4-3-80x80.png 发现小区居民楼旁边的主干道都在铺装降噪路面,效果还是挺明显的.webm 2-4-895x500.png 4-3-980x450.png 数一下,有几只红色的,有几只黄色的呢??.mp4 2-4.png 4-3.png 秦时明月第一集荧惑守心.mp4 2-5-1024x515.png 4-4-149x300.png 精装海景房,您下楼就是这样的景色.mp4 2-5-1035x500.png 4-4-150x150.png 龙泉的某个地方打疫苗,人还是这么多了.mp4 2-5-150x150.png 4-4-320x320.png [root@iZ23wv7v5ggZ 07]#
7、HTTP 访问:https://www.shuijingwanwq.com/wp-content/uploads/2021/07/秦时明月第一集荧惑守心.mp4 时响应 200。如图7







近期评论